SCL Navigator
IEC 61850システムコンフィギュレーション言語ファイルの可視化,検証,修復,または作成
本サイトに掲載している画像およびデータシートの内容は、作成時のものになります。
現在のものと異なる場合がございますのでご了承ください。最新の情報は、お問い合わせください。
SCL Navigatorは、インテリジェントエディタを使用してIEC 61850システムコンフィギュレーション言語(SCL)ファイルを作成、表示、編集、および検証するためのWindows™アプリケーションです。
SCL Navigatorを使用すると、SCLファイルでの作業が、より簡単になります:
- 簡素化されたXMLビュー、または解釈済みデータモデルとしてのSCLファイルの表示
- 標準IEC 61850ロジカルノードとデータオブジェクト(Ed.1または2)を使いIED Capability Description(.ICD)ファイルの作成
- テンプレートを編集、再利用、またはクリーンにするオプションを使用してデータテンプレートを管理
- エディタで強調表示された結果を含むSCLファイルの検証
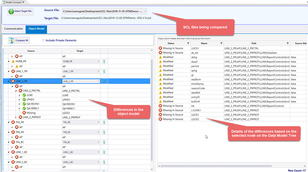
- IEC 61850エンジニアリングプロセスを通して更新および伝達されたファイルとしてSCLへの変更を確認するために、モデルを比較する
モデル比較
 
XMLまたはデータモデルとしてのファイルの表示
SCLファイルは、インテリジェントで簡素化されたXMLエディタで表示および編集ができます。このビューは、data modelのさまざまな部分で必要とされる重要なXMLタグを示します。
また、解釈済みdata modelとしてSCLファイルを表示するオプションもあります。これにより、SCLファイルを(XMLビューを使用して)行単位で表示および編集できるだけでなく、ツールによるdata modelの構築方法も検証することができます。
 
クリーンなData Modelを作成する
IED機能記述(IED Capability Description=ICD)テンプレートのためのData modelは、標準のIEC 61850データオブジェクトを使用して作成できます。-7-3、-7-4、7-410(水力発電)、-7-420(DER)、-90-7(DER)、IEC 61400-25(風力発電)からのロジカルノードとデータオブジェクトは、data modelに追加することができます。必須またはオプションのオブジェクトは、IEC 61850規格(Edition 1 & 2)に従って追加できます。
このツールは、データテンプレートの編集、テンプレートの再利用、または、未使用のセクションを削除するためにテンプレートセクションのクリーニングを行うオプションを使用して、データタイプテンプレートセクションを管理します。これにより、エンジニアリングプロセス中にサイズの大きいSCLファイルにつながらない効率的なデータタイプを構築できます。
 
SCLファイルの検証
SCLファイルの相互運用性を高めるためにSCL検証機能が組み込まれています。SCL検証は、欠落しているパラメータと非準拠SCLを識別します。このツールは、データモデルを標準と照らし合わせてチェックし、データタイプテンプレート参照を解決できるかどうかを検証します。また、コントロールブロック、外部参照、およびdatasetsを解決できるかも検証します。
優先度の高い問題を区別するための警告とエラーが表示されます。警告またはエラーの場所がXMLビューで強調表示されることでトラブルシューティングが便利となります。
 
                SCL Navigator ダウンロード
SCL Navigatorは、SCLファイルの編集、表示、チェックおよびIEDのICDテンプレートファイルを作成するWindowsアプリケーションです。
ダウンロード (Triangle MicroWorksサイトの会員登録が必要です)
Triangle MicroWorksは、21日間のフル機能版の評価または以下の製品の最新バージョンへのアップグレードのための製品ダウンロードを提供します。
仮想マシンには、サポートページからリクエストできる試用版のプロダクトキーが必要です。 物理PCの場合、インストール中に試用ライセンスが自動的に作成されます。
こちらの製品については、ご購入前・ご購入後の製品についてのお問い合わせ、技術サポート、マニュアルの翻訳、メンテナンスサポート等は、原則として当社ではお受け出来ません。ユーザ様よりメーカへ直接お問い合わせをお願い致します。
 新規ユーザー登録 / ログイン
新規ユーザー登録 / ログイン
                            
